





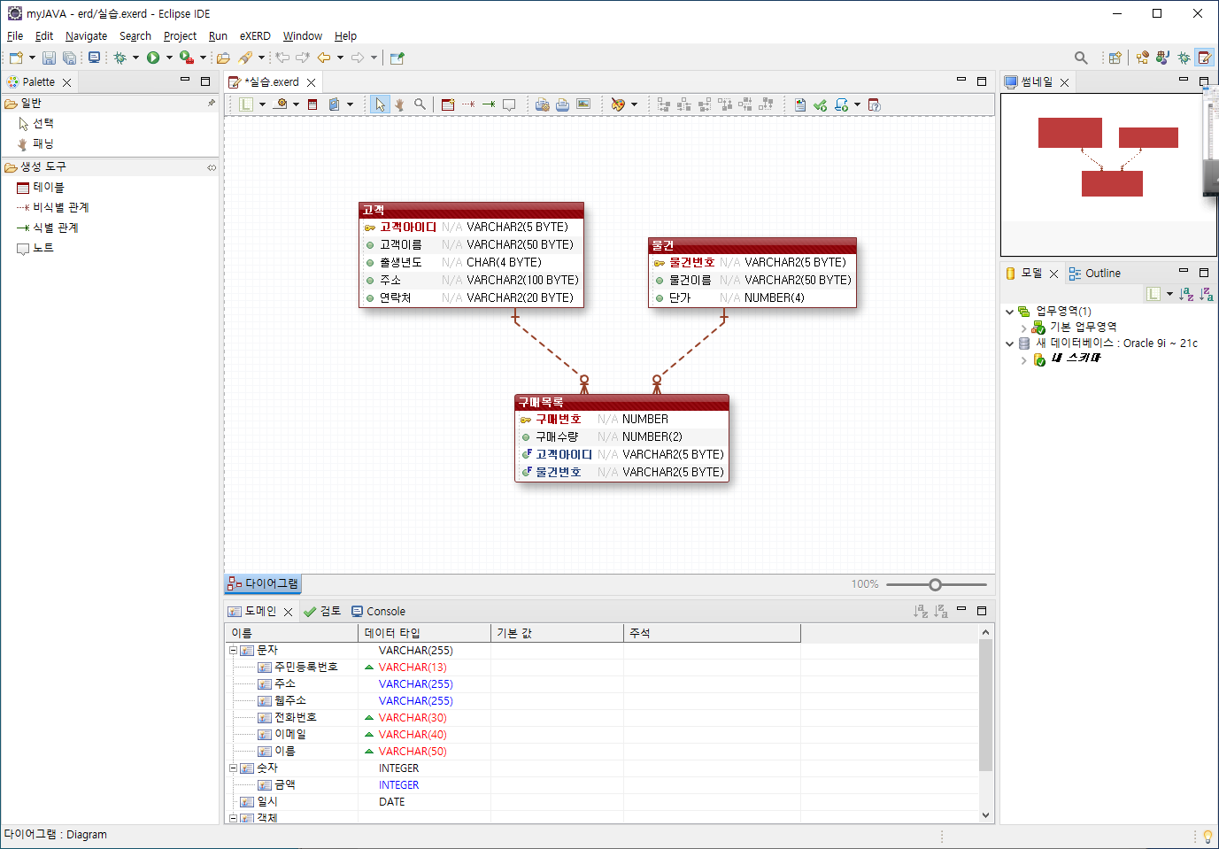
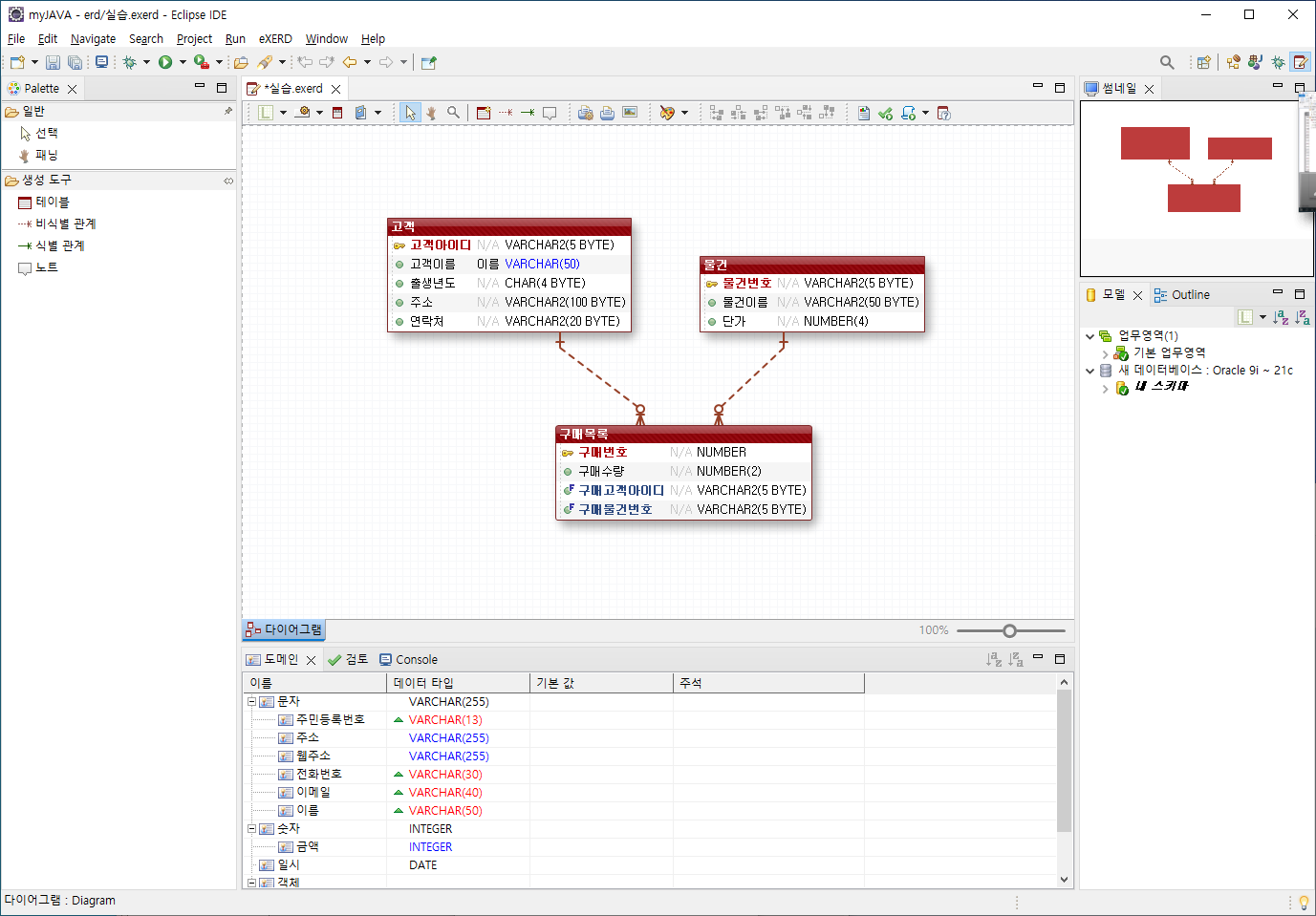
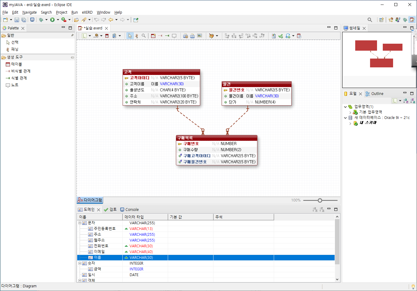
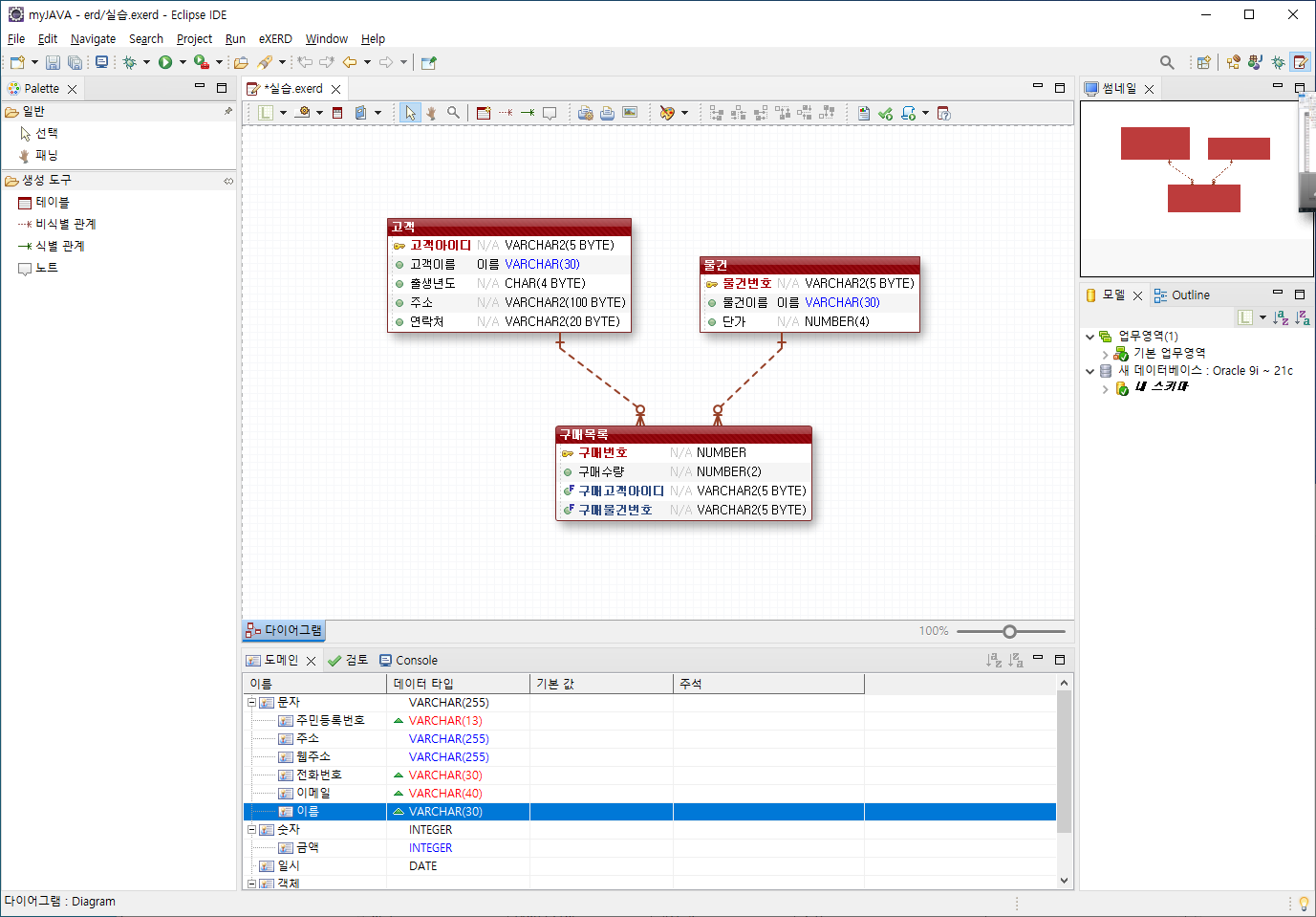
DBMS 종류에 따라 숫자 다르게 표현함
오라클은 NUMBER
컬럼도 자주 사용되는 컬럼 앞쪽에 넣어야 퍼포먼스가 좋다.



고객이 부모, 구매목록이 자식










'데이터베이스 > Oracle' 카테고리의 다른 글
| JDBC 드라이버 설치하기 (0) | 2023.08.23 |
|---|---|
| Sequence 객체와 트랜잭션 (0) | 2023.08.23 |
| 정규화 예제 (0) | 2023.08.23 |
| 정규화 (0) | 2023.08.23 |
| exerd 플러그인 설치하기 (0) | 2023.08.23 |






DBMS 종류에 따라 숫자 다르게 표현함
오라클은 NUMBER
컬럼도 자주 사용되는 컬럼 앞쪽에 넣어야 퍼포먼스가 좋다.



고객이 부모, 구매목록이 자식










| JDBC 드라이버 설치하기 (0) | 2023.08.23 |
|---|---|
| Sequence 객체와 트랜잭션 (0) | 2023.08.23 |
| 정규화 예제 (0) | 2023.08.23 |
| 정규화 (0) | 2023.08.23 |
| exerd 플러그인 설치하기 (0) | 2023.08.23 |